放大模型示例
放大模型示例
以下是如何使用 ESRGAN 等高级模型的示例。将它们放在 models/upscale_models 文件夹中,然后使用 UpscaleModelLoader 节点加载它们,并使用 ImageUpscaleWithModel 节点使用它们。
以下是一个例子:

您可以在ComfyUI中加载此图像以获取工作流程。
如果你正在寻找高档模型,你可以在OpenModelDB上找到一些
链接到当前文件 0
没有文件链接到当前文件
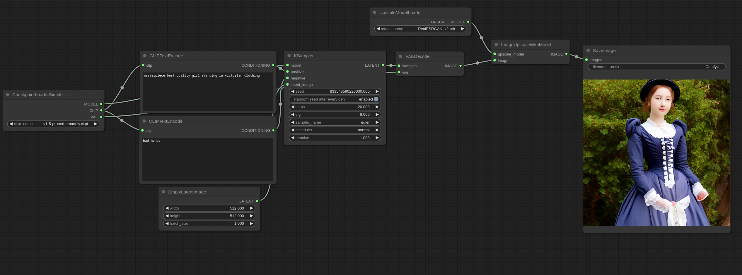
以下是如何使用 ESRGAN 等高级模型的示例。将它们放在 models/upscale_models 文件夹中,然后使用 UpscaleModelLoader 节点加载它们,并使用 ImageUpscaleWithModel 节点使用它们。
以下是一个例子:

您可以在ComfyUI中加载此图像以获取工作流程。
如果你正在寻找高档模型,你可以在OpenModelDB上找到一些