Lora 示例
Lora 示例
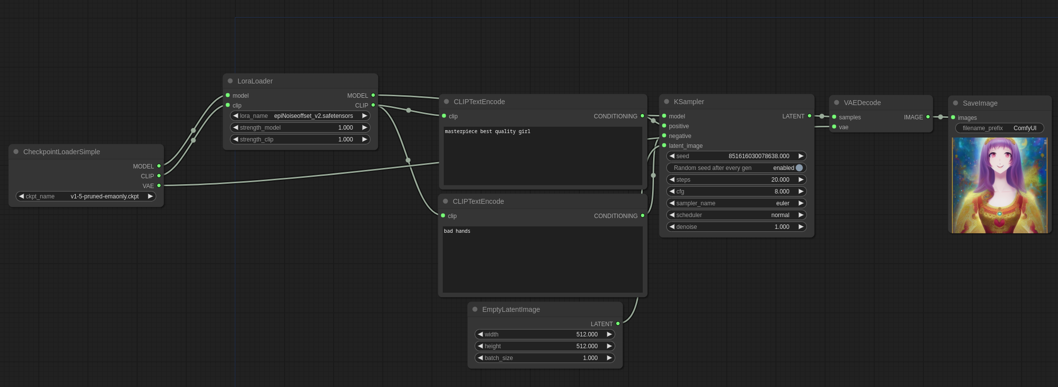
这些是演示如何使用 Loras 的示例。所有 LoRA 类型:Lycoris、loha、lokr、locon 等……都以这种方式使用。
您可以在ComfyUI中加载这些图像以获得完整的工作流程。
Loras 是在主 MODEL 和 CLIP 模型之上应用的补丁,因此要使用它们,请将它们放在 models/loras 目录中,然后像这样使用 LoraLoader 节点:

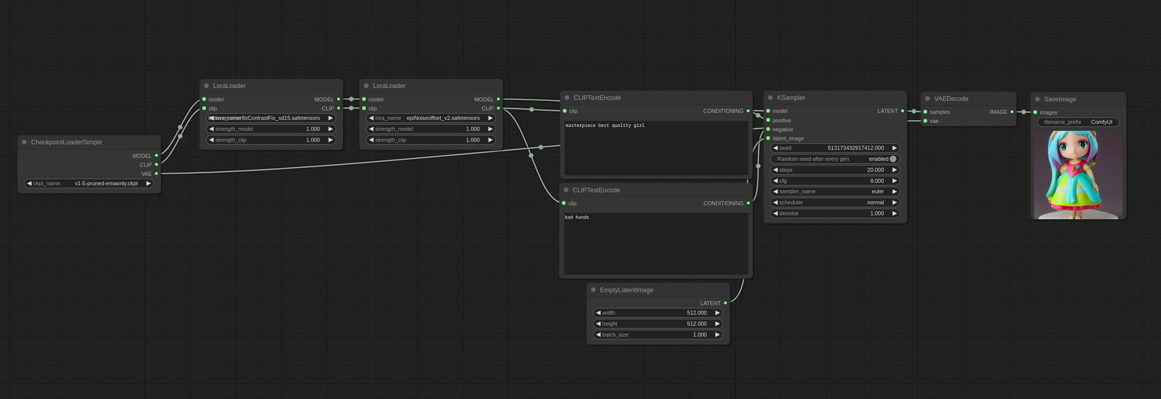
您可以通过链接多个 LoraLoader 节点来应用多个 Loras,如下所示:

链接到当前文件 0
没有文件链接到当前文件